单点登录
SSO(Single Sign On) 在多个应用系统中,只需要登录一次,就可以访问其他相互信任的应用系统
cookie
cookie 的特点,父域中的cookie 可以被子域继承,利用这一特性, 设置同一domain下的应用,单点登录
jwt
无状态,服务器不需要存储
- Header(头部): 包含了令牌类型(JWT)和使用的签名算法(例如 HMAC SHA256 或 RSA)等信息。这部分通常会被 Base64 编码
- Payload(负载): 包含了声明(claims),声明是关于实体(通常是用户)和其他数据的声明性语句。有三种类型的声明:注册声明、公共声明和私有声明。这部分通常也会被 Base64 编码
- Signature(签名): 用于验证令牌是否有效的签名部分。签名的内容是由头部、负载和一个密钥进行加密生成的。这个部分用于验证令牌的完整性和真实性

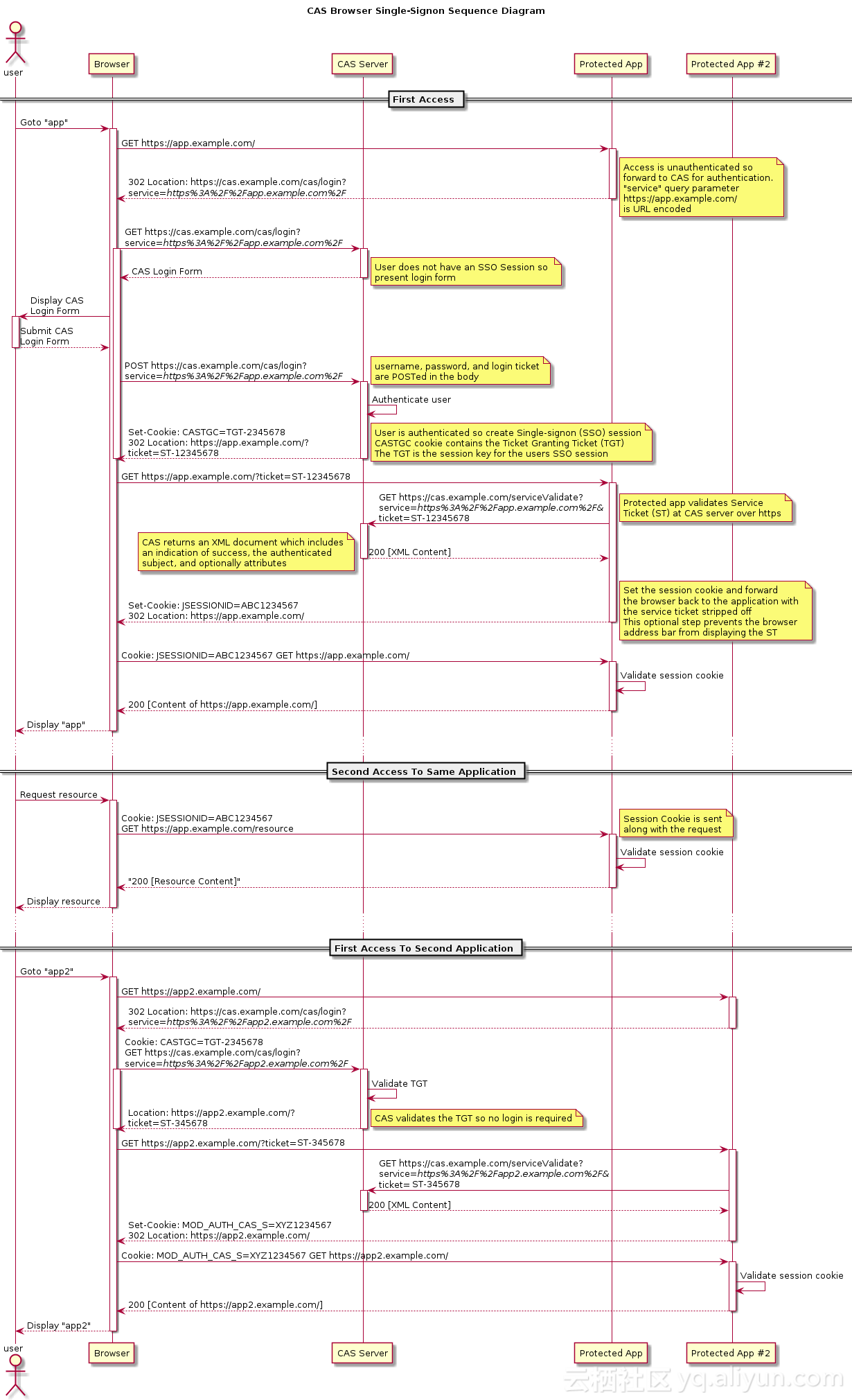
认证中心

首次登录
- 用户访问app系统,app系统是需要登录的,但用户现在没有登录
- 跳转到CAS server,即SSO登录系统,以后图中的CAS Server我们统一叫做SSO系统。 SSO系统也没有登录,弹出用户登录页
- 用户填写用户名、密码,SSO系统进行认证后,将登录状态写入SSO的session,浏览器(Browser)中写入SSO域下的Cookie
- SSO系统登录完成后会生成一个ST(Service Ticket),然后跳转到app系统,同时将ST作为参数传递给app系统
- app系统拿到ST后,从后台向SSO发送请求,验证ST是否有效
- 验证通过后,app系统将登录状态写入session并设置app域下的Cookie
登录后访问其他应用
- 用户访问app2系统,app2系统没有登录,跳转到SSO (这里一般是访问接口 返回 302 临时重定向 res: 'https://sso.serve.com/?redirect=https://app2.com')
- 由于SSO已经登录了,不需要重新登录认证
- SSO生成ST,浏览器跳转到app2系统,并将ST作为参数传递给app2
- app2拿到ST,后台访问SSO,验证ST是否有效
- 验证成功后,app2将登录状态写入session,并在app2域下写入Cookie
前端控制单点登录
- 可以选择将 Session ID (或 Token )保存到浏览器的 LocalStorage 中,让前端在每次向后端发送请求时,主动将LocalStorage的数据传递给服务端
- 这些都是由前端来控制的,后端需要做的仅仅是在用户登录成功后,将 Session ID(或 Token)放在响应体中传递给前端
- 单点登录完全可以在前端实现。前端拿到 Session ID(或 Token )后,除了将它写入自己的 LocalStorage 中之外,还可以通过特殊手段将它写入多个其他域下的 LocalStorage 中
js
// 获取 token
const token = result.data.token
// 动态创建一个不可见的iframe,在iframe中加载一个跨域HTML
const iframe = document.createElement('iframe')
iframe.src = 'http://app1.com/localstorage.html'
document.body.append(iframe)
// 使用postMessage()方法将token传递给iframe
setTimeout(() => {
iframe.contentWindow.postMessage(token, 'http://app1.com')
}, 4000)
setTimeout(() => {
iframe.remove()
}, 6000)
// 在这个iframe所加载的HTML中绑定一个事件监听器,当事件被触发时,把接收到的token数据写入localStorage
window.addEventListener('message', (event) => {
localStorage.setItem('token', event.data)
}, false)// 获取 token
const token = result.data.token
// 动态创建一个不可见的iframe,在iframe中加载一个跨域HTML
const iframe = document.createElement('iframe')
iframe.src = 'http://app1.com/localstorage.html'
document.body.append(iframe)
// 使用postMessage()方法将token传递给iframe
setTimeout(() => {
iframe.contentWindow.postMessage(token, 'http://app1.com')
}, 4000)
setTimeout(() => {
iframe.remove()
}, 6000)
// 在这个iframe所加载的HTML中绑定一个事件监听器,当事件被触发时,把接收到的token数据写入localStorage
window.addEventListener('message', (event) => {
localStorage.setItem('token', event.data)
}, false)